- 代码介绍
- 下载记录
- 用户评价
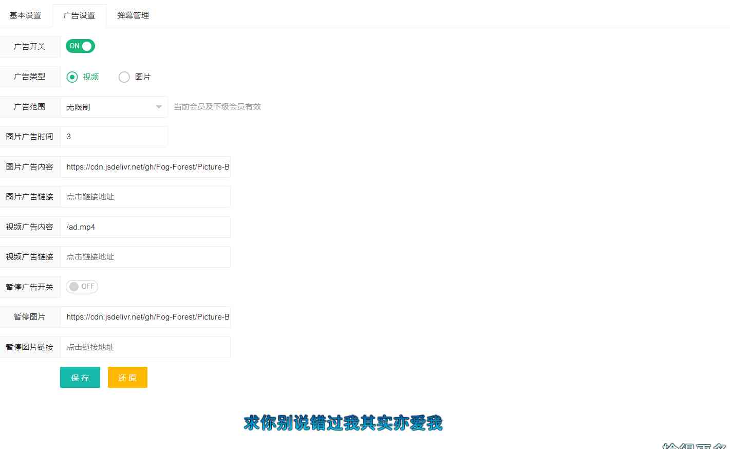
代码效果图
代码说明
苹果cms弹幕播放器源码+后台 简化+免授权
苹果cms弹幕播放器源码 打造属于自己影视播放器弹幕源码+后台
就一个简单的弹幕播放器 可搭建完设置到自己苹果cms影视上 里边对接了bilibili弹幕
简化+免授权版
安装教程
1.上传到服务器或宝塔根目录
2.打开进入后台 输入密码123456
3.复制后台对接地址
4.填写到苹果cms后台

第三步 进入后台-系统-播放器设置 看下图

入群分享
我要加群:资源共享的时代,不要再单打独斗!加小编微信号加入群:xnynews(备注:云码素材入群),qq群号:460991235,一起技术学习,资源分享!
免责声明
本站提供的一切软件、教程和内容信息仅限用于学习和研究目的;不得将上述内容用于商业或者非法用途,否则,一切后果请用户自负。本站信息来自网络收集整理,版权争议与本站无关。您必须在下载后的24个小时之内,从您的电脑或手机中彻底删除上述内容。如果您喜欢该程序和内容,请支持正版,购买注册,得到更好的正版服务。我们非常重视版权问题,如有侵权请邮件与我们联系处理。敬请谅解!















关注微信抢云码礼包

共有 0 条评论